First of all, Thank you so much for purchasing this theme and for being my loyal customer. You are awesome! You are entitled to get free lifetime updates to this product + exceptional support from the author directly.
Agina is a modern, powerful, and infinitely customizable WordPress theme built for creative agency, digital studio, freelancers, portfolio, designers, business, corporate, and portfolio professionals who want a bold, visually striking online presence. Whether you’re launching a creative studio site or showcasing your portfolio, Agina delivers an elegant and professional experience that converts visitors into clients.
This documentation is to help you regarding each step of customization. Please go through the documentation carefully to understand how this template is made and how to edit this properly.

If you are unable to find your answer here in our documentation, we encourage you to contact our support team for your answer.
Author,
Theme Junction
To use Agina , make sure your hosting provider is running the following software:
Many issues that you may run into such as: white screen, demo content fails when importing, empty page content and other similar issues are all related to low PHP configuration limits. The solution is to increase the PHP limits. You can do this on your own, or contact your web host and ask them to increase those limits to a minimum as follows:
memory_limit 1024Mmax_input_vars 5000max_execution_time 600max_input_time 600post_max_size 64Mupload_max_filesize 64Mallow_url_fopen ONasp_tags OFFcURL ONIf you use WP Engine, you might need to add SSL to your website to avoid saving issues.
If you use SiteGround or GoDaddy, make sure that they modify the SubstituteMaxLineLength of your server for you.
X-Frame options. It has to be set to “same origin” to avoid editing issues. Please ask your host to do this for you.
Also consider upgrading your PHP version to the latest version, the newer the better.
To install this theme you must have a working version of WordPress already installed. If you need help installing WordPress, follow the instructions in WordPress Codex. Below are some useful links for WordPress information
When you purchase our theme from Themeforest, you need to download the Agina files from your Themeforest account. Navigate to your downloads tab on Themeforest and find Agina . Click the download button to see the two options. The Main Files contain everything, the Installable WordPress Theme is just the installable WordPress theme file. Below is a full list of everything that is included when you download the main files, along with a brief description of each item.









To manually upload your new WordPress theme, login with your credentials to your website and locate the wp-content folder in your WordPress install files. Upload the un-zipped 'sada' folder into the: wp-content/themes folder.
Once uploaded, activate the theme by heading to the “Themes” menu in the WordPress Dashboard. Locate the Agina theme and hit “Activate”.
The theme files will be stored on your server in the
wp-content/themes/ location.
Note: When uploading your theme with the installer, please ensure you are uploading the theme .zip file, not the entire package you downloaded. In this case, you will be uploading Agina .zip.
Click Begin installing plugins. You will be navigated to Install Required Plugins page.
Simply check all of them (or all of required plugins and some recommended plugins you like) and from the drop down select Install, then hit Apply.


When finishing, it should look like this:

Now check all of them (or all of required plugins and some recommended plugins you like) and from the drop down select Activate, then hit Apply:

Delete pages before import the demo content
Delete all pages form pages because we have required pages for this theme. If you keep the default pages here and import our demo the pages will be duplicated. So we always recommend to delete all default pages.


Navigate to Appearance >Import Theme Demos. Hit Import Demo.
Have a cup of coffee. The process is within minutes.
When finishing, it should look like this:
Go to Setting > Reading > Front page displays and choose the page you like to be your front page then hit Save changes.
The Theme Builder allows you to fully customize your website’s Header, Footer, Archive, and Single Pages using Elementor widgets—giving you complete flexibility to
design the layout you want. You can also configure headers and footers globally or assign them to specific pages.
These header settings apply only to the default theme header, not to headers built with Elementor or configured using the Theme Builder.
To configure these settings, navigate to:
Dashboard → Appearance → Customize → Agina Customizer → Header Settings
To customize logos for Default Header,
go to Dashboard → Appearance → Customize → Agina Customizer → Site Logos.
To configure these settings, navigate to:
Dashboard → Appearance → Customize → Agina Customizer → General Settings
To configure these settings, navigate to:
Dashboard → Appearance → Customize → Agina Customizer → Color Settings
To configure these settings, navigate to:
Dashboard → Appearance → Customize → Agina Customizer → Typography Settings
To configure these settings, navigate to:
Dashboard → Appearance → Customize → Agina Customizer → Permalink Settings
To configure these settings, navigate to:
Dashboard → Pages → Home(Edit with elementor) → Left Top Bar → Site Settings → Layout → Change Content Width ( 1320px ), Container Padding ( 0px ) and Gaps ( 24px )
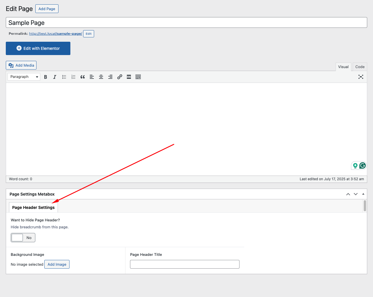
On each page you'll see a Template Settings metabox, located below the page content editor. This metabox includes various options to control the Breadcrumb Settings , Header Settings and Footer Settings on each page.
Step 1: Navigate to Pages in your admin sidebar and click Add New option.
Step 2: Enter a new name for your page, then find the Page Attributes box on right side to set your Parent or Template page.
Here includes various options to control the Page Header Settings on each page.
Step 1: Choose Edit With Elementor to edit your page.
Step 2: Choose Add Element to start adding our premade elements to your new page.
Step 1: Go to Pages > All Pages. Then point at the page you want to edit. You will see the Quick Edit option.
Step 2: Edit the title as you want. Delete the current slug. Then hit Update. It will automatically generate new slug for your page.
You can also edit some other options such as parent, template, status... If you want to edit more options, hit Edit instead of Quick Edit.
We've implemented WordPress most popular Contact Form plugin Contact Form 7 to create the contact form all over the demos. You can watch the video to know all the insight out of Contact Form 7.
Step 1: Navigate to Posts > Add New in your WordPress admin sidebar.
Step 2: Create a title, and insert your post content in the editing field.
Step 3: For a video/audio post, just simply paste the video/audio URL into the Embed Code field.
Step 4: Add Categories from the right side. Categories is meta information you create for the post. Each category is a meta link that your viewer can click to view similar type of posts. To assign it to the post, check the box next to the Category name. You can also access and edit Categories from the Post sidebar item in your WordPress admin sidebar.
Step 5: Add Tags from the right side. Tags is meta information you create for the post. Each tag is a link that your viewer can click to view similar type of posts. Type the name of the tag in the field, separate multiple tags with commas. You can also access and edit Tags from the Post sidebar item in your WordPress admin sidebar.
Step 6: For a single image, click the first Featured Image Box, select an image and click the Set Featured Image button.
Step 7: You can also customize Page Title & Sidebar Options in Settings.
Step 8: Once you are finished, click Publish to save the post.
Here is the screenshot that shows the various areas of the blog post page:
Step 1: Post >> Categories
Step 2: Name the category and fill to other section below.
Step 3: Hit Add New Category. Your new Category will aprear in the table of all category immediately.

Similar to Category, you can create a new Tag in the same way.
You will need to setup the shop page after importing the demo content.
Go to: Appearance >> Customize >> Woocomerce.
Go to: Appearance >> Customize >> Solviro Customizer >> Shop page
Step 1: Appearance >> Widgets. You can see all of the Sidebar here.
Step 2:Choose the Widgets you want and drag it to the Sidebar you want or click on it to choose the Sidebar.
In the case you want to delete its settings, drag it back.
Hit Appearance > Widgets. Choose a widget you want to edit.
Then choose its area as you wish and hit Add Widget.
Then go to the right where you will notice a just-added widget. In this case, Search on Footer|#2. Type information and hit Save.
Finally Widget setup done. See your site now
You can translate this theme to another language easily. You have to translate several things for your website to work properly:
There are many tools available for translation. But the easiest way is to use plugin "Loco Translate". Using this plugin, you can literally translate any WordPress themes or plugins if it supports translation.
Here's a step by step tutorial about translating any themes and plugins using "Loco Translate":
Step 1: Install and activate plugin "Loco Translate".

Step 2: Select the Theme or Plugin you want to translate from "Loco Translate" menu.
Step a: Theme Translate

Step b: Plugin Translate

Step 3: Click on New language link.

Step 4: Select your preferred language, and also select your location as "System". Then click on "Start Translating" button.

Step 4: Click on the "Sync" button for the first time. Then start translating strings like the image below.

Here's a quick video tutorial about how to use Loco Translate:
You can easily create a multilingual website by WPML or Polylang Plugin. We recommend you to use Polylang Plugin:
Here's a quick video tutorial about how to use Polylangt Plugin:
All of Theme Junction’s items
come with
6 months of included support and free lifetime updates for your Theme.
Once the 6 months of included support is up, you have the opportunity to extend support coverage up to 6 or 12 months further.
If you choose to not extend your support, you will still be able to submit bug reports via email or item comments and still have access to our online documentation knowledge base and
video tutorials.
We have an advanced, secure ticket system to handle your requests. Support is limited to questions regarding the theme’s features or issues that are related the theme. We are not able to provide support for code customizations or third-party plugins. If you need help with anything other than minor customization of your theme, we suggest enlisting the help of a developer.
All of our items come with free support, and we have a dedicated mail: https://support.themejunction.net/ to handle your requests. Support is limited to questions regarding the theme’s features or problems with the theme. We are not able to provide support for code customizations or third-party plugins. If you need help with anything other than minor customizations of your theme then you should enlist the help of a developer.
For more information on Item Support Policy please refer to the original document..
Once again, thank you so much for purchasing this theme. As I said at the beginning, I'd be glad to help you if you have any questions relating to this theme. No guarantees, but I'll do my best to assist. If you have a more general question relating to the themes on ThemeForest, you might consider visiting the forums and asking your question in the "Item Discussion" section.